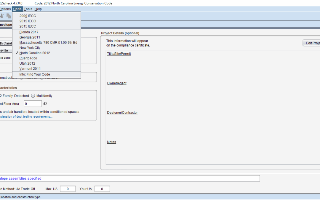
Rescheck Desktop 4.7.0 This version includes: IECC 2009, IECC 2012, IECC 2015, Florida 2017, Georgia 2011, Massachusetts 780 CMR, New York City, North Carolina 2012, Puerto Rico, Utah 2012, and Vermont 2011.

Rescheck Desktop 4.7.0 This version includes: IECC 2009, IECC 2012, IECC 2015, Florida 2017, Georgia 2011, Massachusetts 780 CMR, New York City, North Carolina 2012, Puerto Rico, Utah 2012, and Vermont 2011.