The Reschexpert Blog, Learn more about Rescheck free. Free Rescheck Blog
The web’s #1 Blog and resource on RESchecks, Manual J Heat Loss, Green Homes, Insulation, Building Components, & Energy Efficiency.
Reschexpert blog is written and edited by author Jobe Leonard
What are people saying about Rescheck.info’s Reschexpert blog and customer service?
Rescheck National Construction Index May Reading
Rescheck National Construction Index May Reading
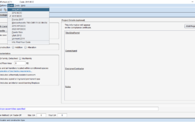
Rescheck Desktop Download 4.7.1 Missing Many Codes
Rescheck Desktop 4.7.1This version includes: IECC 2009, IECC 2012, IECC 2015, Florida 2017, Massachusetts 780, New York City 2016, New York City 2020, Puerto Rico, Utah 2012, and Vermont 2011. The main versions missing are Georgia 2011, IECC 2018, North Carolina 2012, and Wisconsin Uniform Dwelling Code:
Data Inputs on First Page of Rescheck Web and Rescheck Desktop
Data Inputs on First Page of Rescheck Web and Rescheck Desktop, Manual J, Manual S, Manual D, Comecheck, Manual J Tutorial, Manual S Tutorial, Manual D Tutorial, Comcheck Tutorial
How to create a Rescheck, Manual J, Manual S, Manual D, Comcheck Easily
How to create a Rescheck, Manual J, Manual S, Manual D, Comcheck Easily
Rescheck National Construction Index April Reading
Rescheck National Construction Index April Reading
Why Does My Log Wall Show R-0 in Rescheck?
Today on the Reschexpert podcast and blog I will draw back to my earlier years in construction. You see after leaving school I worked as a project manager for a nationwide log home construction company and performed Reschecks nationwide on log...
Custom REScheck Report
- Any Plan
- Any Size
- Any Code
- 24 hour turnaround or it’s free.
Custom Manual J Report
- Any Plan
- Any Size
- Any Code
- 24 hour turnaround or it’s free.
REScheck & Manual J Combo Pack of Reports
- Save over 18% when you order both!
- Any Plan
- Any Size
- Any Code
- 24 hour turnaround or it’s free.






